|
performance_test repositoryperformance apex ros2 ecal apex-performance-plotter performance_report performance_test performance_test_ros1_msgs performance_test_ros1_publisher |
|
|
Repository Summary
| Description | Apex.AI performance_test for eCAL, FastDDS and Protobuf. |
| Checkout URI | https://github.com/zhenshenglee/performance_test.git |
| VCS Type | git |
| VCS Version | outdoor/galactic |
| Last Updated | 2022-06-23 |
| Dev Status | UNMAINTAINED |
| CI status | No Continuous Integration |
| Released | UNRELEASED |
| Tags | performance apex ros2 ecal apex-performance-plotter |
| Contributing |
Help Wanted (0)
Good First Issues (0) Pull Requests to Review (0) |
Packages
| Name | Version |
|---|---|
| performance_report | 0.0.0 |
| performance_test | 0.0.1 |
| performance_test_ros1_msgs | 1.0.0 |
| performance_test_ros1_publisher | 1.0.0 |
README
github repo of apex.ai performance_test for more middlewares
This is not the official repo of apex.ai performance_test, please goto the gitlab
introduction
Added works
- eCAL5.10.x rosidl type support
- eCAL5.10.x protobuf type support
- FastRTPS upgrade to 2.3.x
- FastDDS upgrade to 2.3.x
- FastDDS zero-copy transport
- performance test automation tool for jetson
stars and issues are welcomed!
version control policy
I’ll try my best to make the branch of repo to rebase with the latest commit of the official one ant take good care of the conflicts.
the latest MR canbe seen in gitlab official repo
Middleware plugins
Native plugins
Continental eCAL with raw rosidl
- eCAL 5.10.x
- CMake build flag:
-DPERFORMANCE_TEST_ECAL_RAW_ENABLED=ON - Communication plugin:
-c ECAL_RAW - The eCAL plugin is not a complete DDS implementation.
- Some DDS-specific options (such as domain ID) do not apply.
- Zero copy transport (
--zero-copy): yes - Default transports: | INTRA | IPC on same machine | Distributed system | |——-|———————|————————————-| | INTRA | SHM | Not supported by performance_test |
ps:
-
eCAL::CPublisheris used. - rosidl datatype is used.
source /opt/ros/galactic/setup.bash
cd ~/perf_test_ws
colcon build --cmake-args -DPERFORMANCE_TEST_ECAL_RAW_ENABLED=ON
source ./install/setup.bash
mkdir experiment
# t1
./install/performance_test/lib/performance_test/perf_test -c ECAL --msg Array1k -p 0 -s 1
# t2
./install/performance_test/lib/performance_test/perf_test -c ECAL --msg Array1k -p 1 -s 0
Continental eCAL with protobuf
- eCAL 5.10.x
- CMake build flag:
-DPERFORMANCE_TEST_ECAL_PROTO_ENABLED=ON - Communication plugin:
-c ECAL_PROTO - The eCAL plugin is not a complete DDS implementation.
- Some DDS-specific options (such as domain ID) do not apply.
- Zero copy transport (
--zero-copy): no- ser/deserialization cannot be avoided with protobuf
- Default transports: | INTRA | IPC on same machine | Distributed system | |——-|———————|————————| | INTRA | SHM | UDP |
ps:
-
eCAL::protobuf::CPublisheris used. - proto2 protocol is used.
- proto files are auto-generated by message-schemas
source /opt/ros/galactic/setup.bash
cd ~/perf_test_ws
colcon build --cmake-args -DPERFORMANCE_TEST_ECAL_PROTO_ENABLED=ON
source ./install/setup.bash
mkdir experiment
# t1
./install/performance_test/lib/performance_test/perf_test -c ECAL_PROTO --msg Array1k -p 0 -s 1
# t2
./install/performance_test/lib/performance_test/perf_test -c ECAL_PROTO --msg Array1k -p 1 -s 0
eProsima FastRTPS
- FastDDS 2.3.x
- CMake build flag:
-DPERFORMANCE_TEST_FASTRTPS_ENABLED=ON - Communication plugin:
-c FastRTPS - Zero copy transport (
--zero-copy): no- zero copy with datasharing is only provided by FastDDS-API
- Docker file: Dockerfile.FastDDS
- Default transports: | INTRA | IPC on same machine | Distributed system | |——-|———————|——————–| | INTRA | SHM | UDP |
eProsima FastDDS
FastDDS API is uesd in this plugin, according to examples here
- FastDDS 2.3.x
- CMake build flag:
-DPERFORMANCE_TEST_FASTDDS_ENABLED=ON - Communication plugin:
-c FastDDS - Zero copy transport (
--zero-copy): yes - Docker file: Dockerfile.FastDDS
- Default transports: | INTRA | IPC on same machine | Distributed system | |——-|———————|——————–| | INTRA | SHM | UDP |
ps:
- zero-copy is only available for non-bounded msg definitions.
source /opt/ros/galactic/setup.bash
cd ~/perf_test_ws
colcon build --cmake-args -DPERFORMANCE_TEST_FASTDDS_ENABLED=ON
source ./install/setup.bash
mkdir experiment
# t1
./install/performance_test/lib/performance_test/perf_test -c FastDDS --msg Struct16 -p 0 -s 1
# t2
./install/performance_test/lib/performance_test/perf_test -c FastDDS --msg Struct16 -p 1 -s 0
Performance test results
see github repo ros2_jetson_benchmarks
or goto the zhenshenglee.github.io/ros2_jetson_benchmarks/
performance_test
The performance_test tool tests latency and other performance metrics of various middleware implementations that support a pub/sub pattern. It is used to simulate non-functional performance of your application.
The performance_test tool allows you to quickly set up a pub/sub configuration, e.g. number of publisher/subscribers, message size, QOS settings, middleware. The following metrics are automatically recorded when the application is running:
- latency: corresponds to the time a message takes to travel from a publisher to subscriber. The latency is measured by timestamping the sample when it’s published and subtracting the timestamp (from the sample) from the measured time when the sample arrives at the subscriber.
- CPU usage: percentage of the total system wide CPU usage
- resident memory: heap allocations, shared memory segments, stack (used for system’s internal work).
- sample statistics: number of samples received, sent, and lost per experiment run.
This master branch is compatible with ROS2 rolling. For other ROS2 versions,
visit the corresponding branch:
How to use this document
- Start here for a quick example of building and running the performance_test tool with the Cyclone DDS plugin.
- If needed, find more detailed information about building and running
- Or, if the quick example is good enough, skip ahead to the list of supported middleware plugins to learn how to test a specific middleware implementation.
- Check out the tools for visualizing the results
- If desired, read about the design and architecture of the tool.
Example
This example shows how to test the non-functional performance of the following configuration:
| Option | Value |
|---|---|
| Plugin | Cyclone DDS |
| Message type | Array1k |
| Publishing rate | 100Hz |
| Topic name | test_topic |
| Duration of the experiment | 30s |
-
Install ROS 2
-
Install Cyclone DDS to /opt/cyclonedds
-
Build performance_test with the CMake build flag for Cyclone DDS:
source /opt/ros/rolling/setup.bash
cd ~/perf_test_ws
colcon build --cmake-args -DPERFORMANCE_TEST_CYCLONEDDS_ENABLED=ON
source ./install/setup.bash
- Run with the communication plugin option for Cyclone DDS:
mkdir experiment
./install/performance_test/lib/performance_test/perf_test --communication CycloneDDS
--msg Array1k
--rate 100
--topic test_topic
--max-runtime 30
--logfile experiment/log
At the end of the experiment, a CSV log file will be generated in the experiment folder with a name
that starts with log.
Building the performance_test tool
For a simple example, see Dockerfile.rclcpp.
The performance_test tool is structured as a ROS 2 package, so colcon is used to build it.
Therefore, you must source a ROS 2 installation:
source /opt/ros/rolling/setup.bash
Select a middleware plugin from this list. Then build the performance_test tool with the selected middleware:
mkdir -p ~/perf_test_ws/src
cd ~/perf_test_ws/src
git clone https://gitlab.com/ApexAI/performance_test.git
cd ..
# At this stage, you need to choose which middleware you want to use
# The list of available flags is described in the middleware plugins section
# Square brackets denote optional arguments, like in the Python documentation.
colcon build --cmake-args -DCMAKE_BUILD_TYPE=Release <cmake_enable_plugin_flag>
source install/setup.bash
Running an experiment
The performance_test experiments are run through the perf_test executable.
To find the available settings, run with --help (note the required and default arguments):
~/perf_test_ws$ ./install/performance_test/lib/performance_test/perf_test --help
- The
-cargument should match the selected middleware plugin from the build phase. - The
--msgargument should be one of the supported message types, which can be listed by running with--msg-list.
Single machine or distributed system?
Based on the configuration you want to test, the usage of the performance_test tool differs. The different possibilities are explained below.
For running tests on a single machine, you can choose between the following options:
- Intraprocess means that the publisher and subscriber threads are in the same process. This is the default configuration.
- Interprocess means that the publisher and subscriber are in different processes. To test interprocess communication, two instances of the performance_test must be run, e.g.
perf_test <options> --num-sub-threads 1 --num-pub-threads 0 &
sleep 1 # give the subscriber time to finish initializing
perf_test <options> --num-sub-threads 0 --num-pub-threads 1
1. :point_up: CPU and Resident Memory measurements are logged separately for the publisher and
subscriber processes.
1. Latency is only logged for the subscriber process, because it is calculated after the
sample is received.
1. Some plugins also support zero copy transfer. With zero copy transfer, the publisher
requests a loan from a pre-allocated shared memory pool, where it writes the sample. The
subscriber reads the sample from that same location. When running, use the `--zero-copy`
argument for both the publisher and subscriber processes.
1. :memo: The transport is dependent on the middleware
1. It is recommended to start the subscriber process first, and delay for a short amount of time,
so that there isn't a full queue for it to process right from the start.
On a distributed system, testing latency is difficult, because the clocks are probably not perfectly synchronized between the two devices. To work around this, the performance_test tool supports relay mode, which allows for a round-trip style of communication:
# On the main machine
perf_test <options> --roundtrip-mode Main
# On the relay machine:
perf_test <options> --roundtrip-mode Relay
In relay mode, the Main machine sends messages to the Relay machine, which immediately sends the messages back. The Main machine receives the relayed message, and reports the round-trip latency. Therefore, the reported latency will be roughly double the latency compared to the latency reported in non-relay mode.
Middleware plugins
Native plugins
The performance test tool can measure the performance of a variety of communication solutions from different vendors. In this case there is no rclcpp or rmw layer overhead over the publisher and subscriber routines. The following plugins are currently implemented:
Eclipse Cyclone DDS
- Eclipse Cyclone DDS 0.8.0beta6
- CMake build flag:
-DPERFORMANCE_TEST_CYCLONEDDS_ENABLED=ON - Communication plugin:
-c CycloneDDS - Zero copy transport (
--zero-copy): yes- Cyclone DDS zero copy requires the runtime switch to be enabled.
- When the runtime switch is enabled, RouDi must be running.
- If the runtime switch is enabled, but
--zero-copyis not added, then the plugin will not use the loaned sample API, but iceoryx will still transport the samples. - See Dockerfile.mashup
- Docker file: Dockerfile.CycloneDDS
- Default transports: | INTRA | IPC on same machine | Distributed system | |——-|———————|——————–| | INTRA | UDP | UDP |
Eclipse Cyclone DDS C++ binding
- Eclipse Cyclone DDS C++ bindings 0.8.1
- CMake build flag:
-DPERFORMANCE_TEST_CYCLONEDDS_CXX_ENABLED=ON - Communication plugin:
-c CycloneDDS-CXX - Zero copy transport (
--zero-copy): yes- Cyclone DDS zero copy requires the runtime switch to be enabled.
- When the runtime switch is enabled, RouDi must be running.
- If the runtime switch is enabled, but
--zero-copyis not added, then the plugin will not use the loaned sample API, but iceoryx will still transport the samples. - See Dockerfile.mashup
- Docker file: Dockerfile.CycloneDDS-CXX
- Default transports: | INTRA | IPC on same machine | Distributed system | |——-|———————|——————–| | INTRA | UDP | UDP |
Eclipse iceoryx
- iceoryx 1.0
- CMake build flag:
-DPERFORMANCE_TEST_ICEORYX_ENABLED=ON - Communication plugin:
-c iceoryx - Zero copy transport (
--zero-copy): yes - Docker file: Dockerfile.iceoryx
- The iceoryx plugin is not a DDS implementation.
- The DDS-specific options (such as domain ID, durability, and reliability) do not apply.
- To run with the iceoryx plugin, RouDi must be running.
- Default transports: | INTRA | IPC on same machine | Distributed system | |———–|———————|———————————–| | zero copy | zero copy | Not supported by performance_test |
eProsima Fast DDS
- FastDDS 2.0.x
- CMake build flag:
-DPERFORMANCE_TEST_FASTRTPS_ENABLED=ON - Communication plugin:
-c FastRTPS - Zero copy transport (
--zero-copy): no - Docker file: Dockerfile.FastDDS
- Default transports: | INTRA | IPC on same machine | Distributed system | |——-|———————|——————–| | UDP | UDP | UDP |
OCI OpenDDS
- OpenDDS 3.13.2
- CMake build flag:
-DPERFORMANCE_TEST_OPENDDS_ENABLED=ON - Communication plugin:
-c OpenDDS - Zero copy transport (
--zero-copy): no - Docker file: Dockerfile.OpenDDS
- Default transports: | INTRA | IPC on same machine | Distributed system | |——-|———————|——————–| | TCP | TCP | TCP |
RTI Connext DDS
- RTI Connext DDS 5.3.1+
- CMake build flag:
-DPERFORMANCE_TEST_CONNEXTDDS_ENABLED=ON - Communication plugin:
-c ConnextDDS - Zero copy transport (
--zero-copy): no - Docker file: Not available
- A license is required
- You need to source an RTI Connext DDS environment.
- If RTI Connext DDS was installed with ROS 2 (Linux only):
source /opt/rti.com/rti_connext_dds-5.3.1/setenv_ros2rti.bash
- If RTI Connext DDS is installed separately, you can source the following script to set the
environment:
source <connextdds_install_path>/resource/scripts/rtisetenv_<arch>.bash
- If RTI Connext DDS was installed with ROS 2 (Linux only):
- Default transports: | INTRA | IPC on same machine | Distributed system | |——-|———————|——————–| | INTRA | SHMEM | UDP |
RTI Connext DDS Micro
- Connext DDS Micro 3.0.3
- CMake build flag:
-DPERFORMANCE_TEST_CONNEXTDDSMICRO_ENABLED=ON - Communication plugin:
-c ConnextDDSMicro - Zero copy transport (
--zero-copy): no - Docker file: Not available
- A license is required
- Default transports: | INTRA | IPC on same machine | Distributed system | |——-|———————|——————–| | INTRA | SHMEM | UDP |
ROS 2 Middleware plugins
The performance test tool can also measure the performance of a variety of RMW implementations,
through the ROS2 rclcpp::publisher and rclcpp::subscriber API.
- ROS 2
rclcpp::publisherandrclcpp::subscriber - CMake build flag:
-DPERFORMANCE_TEST_RCLCPP_ENABLED=ON(on by default) - Communication plugin:
- Callback with Single Threaded Executor:
-c rclcpp-single-threaded-executor - Callback with Static Single Threaded Executor:
-c rclcpp-static-single-threaded-executor -
rclcpp::WaitSet:-c rclcpp-waitset
- Callback with Single Threaded Executor:
- Zero copy transport (
--zero-copy): yes - Docker file: Dockerfile.rclcpp
- These plugins will use the ROS 2 RMW implementation that is configured on your system.
- ROS 2 Rolling is pre-configured to use rmw_cyclonedds_cpp.
- Follow these instructions to use a different RMW implementation with ROS 2.
- You can find a list of several other middleware options here.
- ROS 2 Rolling is pre-configured to use rmw_cyclonedds_cpp.
- Default transports: depends on underlying RMW implementation
Analyze the results
After an experiment is run with the -l flag, a CSV file is recorded. It is possible to add custom
data to the CSV file by setting theAPEX_PERFORMANCE_TEST environment variable before running an
experiment, e.g.
# JSON format
export APEX_PERFORMANCE_TEST="
{
\"My Version\": \"1.0.4\",
\"My Image Version\": \"5.2\",
\"My OS Version\": \"Ubuntu 16.04\"
}
"
Plot results
The performance_test tool provides several tools to plot the generated results:
- Results rendered on a PDF file: handy to share results
- Results rendered in a Jupyter notebook: used to compare multiple experiments
The plot tool requires python3 and texlive. On an Ubuntu system you will need to install the following packages:
sudo apt-get install python3 python3-pip texlive texlive-pictures texlive-luatex
Start a Python virtual environment and install the required Python packages:
cd performance_test/helper_scripts/apex_performance_plotter
pip3 install pipenv
pipenv shell
pipenv install --ignore-pipefile
Usage
To generate a PDF from the logfile, invoke the perfplot binary installed in the previous step:
perfplot <filename1> <filename2> ...
Be sure to also check perfplot -h for additional options.
:point_up: Common Pitfalls
All of the latency metrics are collected and calculated by the subscriber process. For interprocess communication, it is recommended to provide different prefixes for the log files:
perf_test -c rclcpp-single-threaded-executor --msg Array1k -p 0 -s 1 -l log_sub
perf_test -c rclcpp-single-threaded-executor --msg Array1k -p 1 -s 0 -l log_pub
Then, to plot the latency metrics, invoke perfplot on the subscriber’s log file. If perfplot is invoked on the publisher’s log file, then the CPU and memory metrics will be plotted, but the latency plot will be empty.
To analyze the results in a Jupyter notebook run the following commands:
pipenv shell
jupyter notebook plot_logs.ipynb
# When you are done, deactivate the venv
deactivate
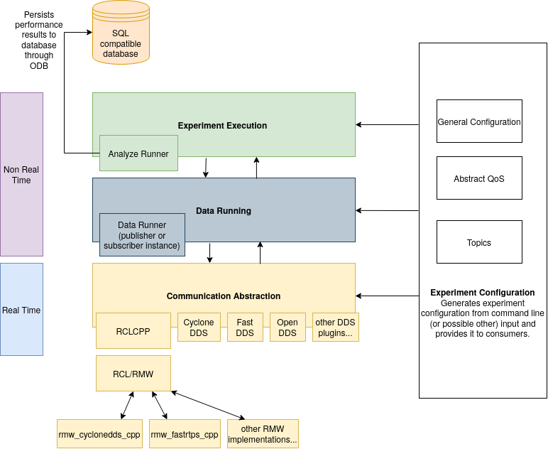
Architecture
Apex.AI’s Performance Testing in ROS 2 white paper (available here) describes how to design a fair and unbiased performance test, and is the basis for this project.

Future extensions and limitations
- Communication frameworks like DDS have a huge amount of settings. This tool only allows the most common QOS settings to be configured. The other QOS settings are hardcoded in the application.
- Only one publisher per topic is allowed, because the data verification logic does not support matching data to the different publishers.
- Some communication plugins can get stuck in their internal loops if too much data is received. Figuring out ways around such issues is one of the goals of this tool.
- FastRTPS wait-set does not support timeouts which can lead to the receiving not aborting. In that case the performance test must be manually killed.
- Using Connext DDS Micro INTRA transport with
reliableQoS and history kind set tokeep_allis not supported with Connext Micro. Setkeep-lastas QoS history kind always when usingreliable.
Possible additional communication which could be implemented are:
- Raw UDP communication
Batch run experiments (for advanced users)
The performance_report package runs multiple performance_test experiments
at once, plots the results, and generates reports based on the results.